Eursap's SAP Tips: Defaulting personal values into SAP Fiori screens to improve productivity
Eursap's SAP Tips: Defaulting personal values into SAP Fiori screens
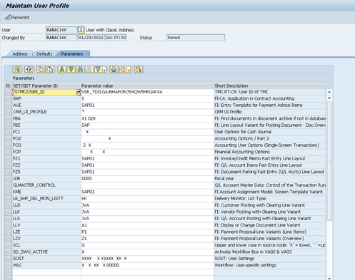
In the SAP GUI you can set Parameter IDs against your user ID in transaction SU3, in order to default in values in certain fields. This is useful to improve productivity and set templates for specific user roles.

But how about Fiori? How do you get default values into Fiori apps?
This can be achieved in the Fiori launchpad buy using the Settings menu:

Once the Settings menu is open, scroll down to “Default Values” to add in your defaults.

The beauty of this approach is that:
a. Unlike adding parameters in the SAP GUI, you don’t need to know the parameter ID
b. All the available values are presented as options to you without having to search for them
c. For each available field, you can search for the available entries, unlike parameter IDs
d. For each available field, you can exclude and include specific values (using the “Additional Values” button next to the field in your Settings menu), so that these settings are carried through to the apps. When Additional Values are set, the “Additional Values” button is highlighted.
If you make settings here, these can be seen when using specific Fiori apps. For example, see the below settings used in “Manage Sales Inquiries.” Settings menu for Sales Org. added so that sales org US30 is excluded from any selections:

“Additional Values” button is highlighted:

Now when opening the Manage Sales Inquiries app, sales org US30 is excluded:

I hope you find this useful!