SAP Model Company - The Basics
Large organisations are predominantly made up of complex organisation structures and processes, mainly due to the nature of the business, products and markets they operate in. Hence, implementing largescale ERP systems, such as SAP, has always been a long drawn-out process stretching to many months. However, in current times, organisations are embracing ready to use solutions with faster turnaround times. To respond to this need, SAP has come up with “SAP Model Company”. This blog article explains the basics of “SAP Model Company” and allied offerings from SAP.

SAP Model Company
According to SAP, “SAP Model Company” is the baseline for the entire SAP Product Portfolio. It is a reference solution which has been developed based on SAP’s whitelisted implementation approach. It is for On-Premise, Single tenet as well as Multi-tenet Cloud and hybrid deployments. It is a pre-packaged ready to use base-line of configurations covering end-to-end scenarios and best practices for specific scopes. These are delivered in specific clients of SAP solution.
SAP offers a service named “SAP Model Company Service” to explore & implement “SAP Model Company” based on its successful experiences from real-life digital transformation projects. It is available for SAP S/4HANA, SAP C/4HANA and SAP SuccessFactors. It is for specific industries and lines of business within it.
SAP Model Company Variants
SAP offers the model company in standard edition and “custom edition”. The standard edition consists of pre-packaged ready to use comprehensive reference solutions for a specific industry or Line of Business. You can choose a model company from a choice of many offered in the appliance library that are relevant to your industry and line of business. Within Single tenet hours, the selected model company can be deployed and played around with to understand the processes.
On the other hand, a custom edition is one which can be built depending on the specific needs of the customer. SAP has provided a tool named “Recommender”. In the recommender tool, the first page provides the “industry categories” of all model companies (see exhibit-1 below). 
Exhibit-2 (Credits SAP SE)
On Choosing the industry, the relevant model companies are highlighted in the second step. For example, in the Exhibit-1 above, if Automotive industry is chosen, the following relevant model companies are highlighted as shown in exhibit-2 below. You will notice the core model company for Automotive, model company for connected assets and so on, relevant to Automotive industries, is highlighted. 
Exhibit-2 (Credits SAP SE)
When you click on any of these model companies, a brief of that model company is provided in a snapshot as shown in exhibit-3 below. The template is same for every model company. 
Exhibit-3 (Credits: SAP SE)
It is a good starting point for one to explore which model company processes are relevant for their organisation and build a custom edition. SAP provides building a custom edition of model company as an offering in the “SAP Model Company Services”. The custom edition is built, layer by layer, to arrive at the ultimate build. It starts with best practices and optionally with model company for multinational corporations, then the relevant Line of Business layer of processes on top and then add industry layer, and further you can add localisation and partner add-ons etc. The following exhibit-4 shown below, gives the essential difference between standard model and custom edition in a nutshell. 
Exhibit-4 (Credits: SAP SE)
SAP Model Company Architecture
The model company architecture, of a standard model, consists of SAP core products with whitelist client setup at the bottom, secondly the best practice layer and finally the model company layer at the top. It is pictorially depicted in the exhibit-5 below.

Exhibit-5 (Credits: SAP SE)
On the other hand, a custom edition has the architecture of SAP core products on the bottom layer, then on above the multinational corporate template (or alternatively the Best Practices), then the LoB layer, and finally the industry layer on the top. It is pictorially shown in the following exhibit-6. 
Exhibit – 6 (Credits : SAP SE)
SAP Model Company Processes
SAP Model Companies are made up of “Modular Processes” and “End-to-End-Scenarios”. These are two different views, arriving at the actual tasks executed at the lowest level. The “Modular Processes” are the process view where, as the “End-to-end-Scenarios” are Industry/LoB views.
Let’s look at the Process view first. SAP has assembled all the modular processes into a central repository named “Business Process Master List” (BPML). BPML is organised into 4 different levels. The first level (L1) is “Process Areas”, such as Logistics, HR, Finance, etc. The L2 is termed as “Process Groups”. L3 is “Process Scenarios”. L4 is the “Business Process” which are the activities performed by a “Business Role”. Within this level is the sub-level L5 wherein the actual transaction codes and Fiori transactions are linked.
The “End-to-End-Scenarios” are grouped in 3 levels. The first level is the “End-to-End Scenario Group”. The second level is “End-to-End Scenario Sub-Group”. The third level is the “End-to-End Scenarios”. These “End-to-End Scenarios” are composed from the central BPML repository. This means, when two or more model companies are combined by the customer, there will be no duplication of processes. However, there might be two variants of a single process. For example, there might be an ordering process, one used in the Oil and Gas context and another one used in a finance context. These Levels are shown pictorially in the exhibit-7 given below. 
Exhibit-7 (Credits: SAP SE)
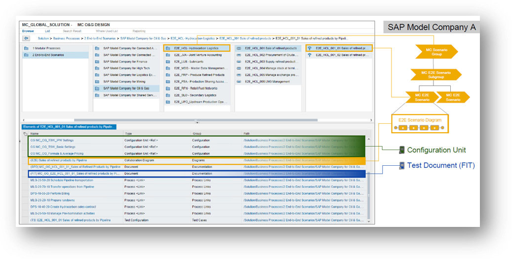
SAP Solution Manager acts as the delivery tool containing the process structures and end-to-end scenarios. End-to-end scenario levels contain the documentation of the scenario, the configuration details to enable the scenario and the functional integration test documentation of how to execute the tests in the system. It also contains the prerequisites, roles, organisation data and the master data relevant for the scenario. Hence, it gives a real hands-on experience of the system to completely understand the processes. The diagram below in exhibit-8 shows the screen shot of the contents of an “end-to-end scenario” 
Exhibit-8 (Credits: SAP SE)
SAP Model Company for Public Cloud
SAP also offers “SAP Model Company for Public Cloud”. This is a service provided for greenfield customers. This is a solution that is built based on “leading practices and processes” from real life implementation experiences of SAP. This service offers a pre-configured end-to-end business process, a proven implementation approach and predictable outcomes; delivered via nearshore remote teams. This solution also provides sample data, test scripts and tools so that the user can readily try-out and have a hands-on working experience.
Let us consider an example of SAP Model Company for HR to understand the service a little bit deeper. There is a baseline/mandatory process bundle of the model company that gets activated first. Customers can subscribe for “optional process bundles” relevant for their organisation. In the exhibit-9 below, one can observe that there are multiple process bundles such as “Attract and Acquire”, “Identify and Grow” are listed. Each of these bundles can be optionally subscribed for. Therefore, an organisation can build the model company relevant to their context and test it for its suitability to the organisation. 
Exhibit-9 (Credits: SAP SE)
SAP recommends two possible approaches to configure and embrace the solution as per below:
- Adopt Fit-to-Standard
- Adapt Fit-to-Standard
Typically, Small and Medium-sizes enterprise customers (having lower level of complexity), looking to adopt leading practices, are recommended to go with the Adopt approach. On the other hand, Large customers with higher complexity, looking to adopt leading practices as baselines, are recommended to go with the Adapt approach. The profiles are explained in the below exhibit-10 
Exhibit-10 (Credits: SAP SE)
SAP Model Company Services uses SAP Activate methodology to implement the solution to the customer embracing either of the above approaches. SAP will play a “lead role” to the customer Project team during “Explore and Prepare” Phases and play a “support/guidance role” in the rest of the phases. Adopting the Model Company approach, it is possible for a customer to go live in about 12 weeks.
Summary:
Organisations have always aspired to have readily adoptable solutions with flexibility to accommodate all of their requirements; building and testing their relevance to reduce risk and the cost of an implementation. SAP Model Company and associated services provides a great way to achieve this goal. This helps customers reduce their costs, avoid implementation risks and achieve a high-quality implementation, all of them with hands-on experience on a real solution. This also offers an opportunity for SAP Consultants to upgrade themselves to a Solution Architect by using the “plug and play” capabilities of readily available processes. As an Architect, one can supplement the base-line solution with recommendations of add-ons to satisfy customer requirements in a short period of time, as opposed to configuring the solution grounds-up. Overall, it is of great value for anyone in the SAP ecosystem.
Author: Ravi Srinivasan , SAP Alumni
References: